RIMS - správa registračních informací

Získejte přehled o registracích a veškerých informacích s tím spojených

Komplexní řešení pro správu registračních informací určené pro nadnárodní společnosti a dále všude tam, kde je třeba spravovat větší množství registračních informací. Aplikace je v angličtině (globalizovaná tzn. snadno připravitelná pro libovolnou kulturu), dostupná přes web. Je možné zakoupit trvalou licenci nebo si ji pouze pronajmout.

Základní pracoviště

Uživatel má k dispozici pracoviště, které se podobá programu Outlook. Základní složky jsou:

  • účinné látky,
  • národní registrace,
  • přípravky,
  • registrační procedury.

Tabulka s nalezenými daty umožňuje hledání pomocí filtrační řádky, nová data jsou signalizována tučným fontem. Červená barva znamená úkol pro aktuálního uživatele, modrá skupinový úkol a zelená úkol díky zástupu. Dvojkliknutím se příslušný záznam otevře a data je možné aktualizovat.

RIMS - základní pracoviště

Evidence účinných látek

Účinná látka je klíčová látka v léčivu. Slouží k bližšímu popisu léčivých přípravků, což je kategorie produktu. Umožňuje třeba rozdělit léčivé přípravky do skupiny podle obsažených účinný látek.

Evidence produktů

Produktem je výrobek, jehož registrační údaje chceme sledovat. Může obsahovat 0.. n účinných látek. Klíčový údaj u produktu je typ:

  • kosmetika,
  • potravní doplněk,
  • zdravotnický prostředek,
  • léčivo.

Ostatní kolonky viz formulář:

RIMS - popis registrovaného produktu

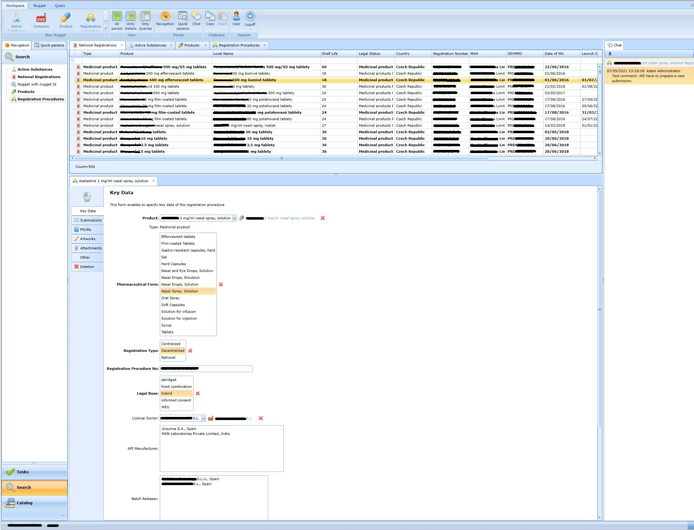
Evidence registračních procedur

Formulář se liší podle toho, jakého typu produkt je (léčivo, kosmetika, zdravotnický prostředek či doplněk stravy). Formulář pro léčivo vypadá takto:

RIMS - evidence registračních procedur

Výsledkem registrační procedury je národní registrace v 0 .. n státech, viz následující formulář:

RIMS - formulář registrací v národních státech

Registrace léčiv se děje prostřednictvím odeslání eCTD sekvencí. Ty se evidují na formuláři Sumbissions.

Evidence podání (submissions)

ECTD sekvence odeslané regulační autoritě. V EU se mohou týkat více zemí současně. Mohou se týkat více produktů současně.

RIMS - formulář detailních údajů sekvence

Detailní údaje eCTD sekvence.

RIMS - formulář detailních údajů sekvence

Detailnější údaje o stavu vyřízení v jednotlivých zemích eCTD sekvence:

RIMS - formulář detailnějších údajů o stavu vyřízení v jednotlivých zemích eCTD sekvence

Evidence PSURů

Aplikace umožňuje evidovat údaje týkající se PSUR hlášení ke každému registrovanému přípravku.

RIMS - formulář evidence PSUR záznamů

Evidence Artworků (návrhy, 3D modely krabiček, letáků)

Aplikace umožňuje evidovat ke každému registrovanému přípravku soubory následujících typů:

  • blister, etiketa
  • návrh krabičky
  • PIL ...

RIMS - formulář evidence artwork souborů

Evidence příloh (attachments)

Kromě předloh krabičky, příbalového letáku apod. je možné evidovat soubory dalších typů:

  • 3d model,
  • lokální dokument,
  • všeobecný společný dokument,
  • MA.

RIMS - formulář evidence příloh

Evidence zbylých údajů a termínů

Formulář slouží k evidenci termínů a všech ostatních údajů, které se můžou obsluze hodit.

RIMS - formulář evidence termín a dalších údajů

Nastavení bezpečnosti

Aplikace umožňuje definovat pobočky firmy a přidělovat jednotlivým zaměstnancům práva jen dle regionální působnosti pobočky.

RIMS - formulář evidence termín a dalších údajů

Připravenost na změny – Orgnes

Aplikace je celá připravena pouhým nastavením pomocí workflow engine Orgnes. Další změny je možné provádět za běhu pouhou změnou pravidel.

Technologie

Orgnes - modul RIMS:

  • Je síťová aplikace (dostupná přes internet).
  • Instaluje se bez administrátoských oprávnění pouhým kliknutím na link například v emailu.
  • Aplikační server může být v cloudu nebo ve vaší společnosti.